Skip to main content

Documentation Index

Fetch the complete documentation index at: https://moridb.sh/docs/llms.txt

Use this file to discover all available pages before exploring further.

Overview

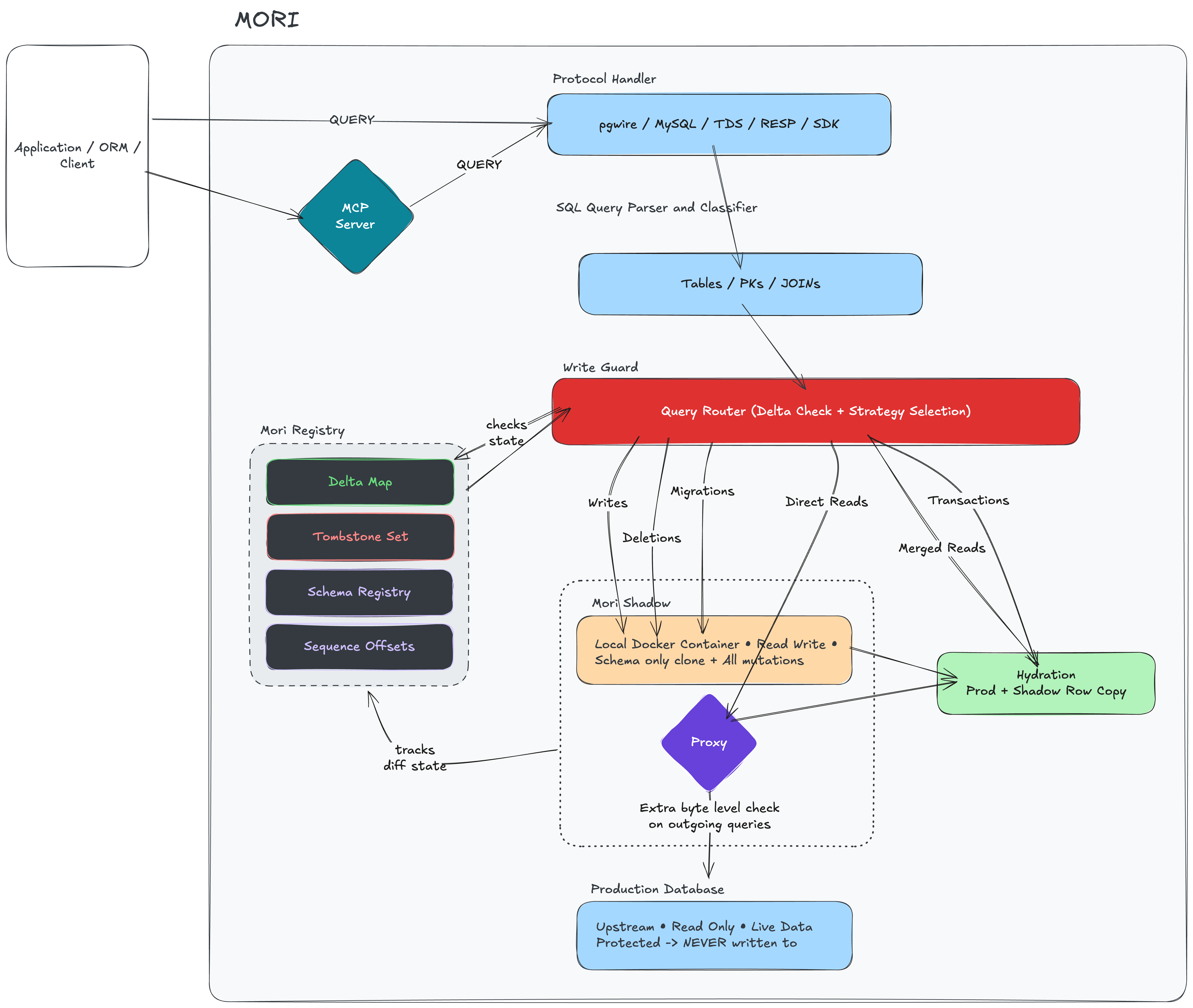
Mori sits between your application and two databases: the production database (read-only) and the Shadow database (read-write). Every query is intercepted, classified, routed, and — when needed — results from both databases are merged transparently. mori architecture

Components

Protocol Handler — Speaks the target database’s native wire protocol. Accepts connections, performs handshake/authentication, parses incoming messages, serializes outgoing results. Indistinguishable from a real database server to the application. Classifier — Parses each query to determine operation type (READ, WRITE, DDL, TRANSACTION), affected tables, extractable primary keys, and whether it’s a JOIN. Lightweight syntactic analysis — fast, sits in the hot path. Router — Takes classifier output + delta/tombstone state and selects an execution strategy. The core decision point. Delta Manager — Maintains the Delta Map and Tombstone Set. Supports transaction staging: additions are staged within a transaction, promoted on COMMIT, discarded on ROLLBACK. Schema Registry — Tracks per-table schema divergence. Used to adapt Prod rows during reads (inject NULLs for new columns, strip dropped columns, rename, cast types) and during hydration. Transaction Manager — Per-connection transaction state. Coordinates transactions across Prod (read-only) and Shadow (read-write). Enforces staged delta semantics. Engine Manager — Connection pools to Prod and Shadow. Each app connection gets one dedicated Prod connection (read-only) and one dedicated Shadow connection (read-write). Merge Engine — Combines Prod and Shadow results during reads. Handles single-table merges, JOIN patching, over-fetching for LIMIT queries, row filtering, and schema adaptation. Write Engine — INSERT (Shadow-only), UPDATE (hydrate + Shadow), DELETE (Shadow + tombstone). Coordinates with Delta Manager on every mutation.

Routing Overview

The Router decides which backend(s) handle each query based on the operation type and whether the affected tables have local changes. See the Strategies page for the complete routing decision matrix and detailed execution paths.
OperationClean TablesDirty Tables
SELECTProd DirectMerged Read / Join Patch
INSERTShadow WriteShadow Write
UPDATEHydrate + ShadowHydrate + Shadow
DELETEShadow DeleteShadow Delete
DDLShadow DDLShadow DDL
BEGIN/COMMIT/ROLLBACKBothBoth